Роман Исаев
Эксперт по организационному развитию, процессному управлению, информационным технологиям в бизнесе
Партнёр ГК «Современные технологии управления»
Руководитель проектов, бизнес-тренер, сертифицированный специалист Business Studio
Автор 15 книг и 80 публикаций в научно-практических журналах
Автор и разработчик моделей и модулей для системы Business Studio, которые на протяжении многих лет активно используются в ведущих российских и международных организациях
Окончание. Ознакомиться с первой частью можно здесь
Процессы и процедуры СМК
Общие требования. Для всех основных бизнес-процессов банка должны быть:
- Разработано единое «дерево» (иерархический список) с присвоением уникального кода каждому бизнес-процессу;
- Назначены «владельцы»;
- Определены требования согласно установленным категориям (время, безопасность, ресурсы, исполнители и др.);
- Определены цели в области качества;
- Определены показатели и разработаны механизмы сбора значений показателей (отчетности по бизнес-процессу);
- Выделены все необходимые ресурсы;
- Разработаны модели, регламенты, методики;
- Разработаны и утверждены формы документов (записи).
Требования разд. 4.1 «Общие положения», разд. 7.1 «Планирование производства продукции», разд. 7.5 «Производство и обслуживание» [4].
В СМК банка входят все основные, а также большинство обеспечивающих и управляющих бизнес-процессов.
Требования стандарта ISO 9001 предписывают разработку, документальное оформление и внедрение шести обязательных процедур:
- Управление документацией (разд. 4.2.3 «Управление документацией»). В рамках данной процедуры следует обязательно разработать процедуру «Информирование персонала» (разд. 5.5.3 «Внутренний обмен информацией»), которая обеспечит доведение до сотрудников банка всех документов и информации по СМК (своевременно и в полном объеме);
- Управление записями (разд. 4.2.4 «Управление записями»);
- Предупреждающие действия (разд. 8.5.3 «Предупреждающие действия»);
- Корректирующие действия (разд. 8.5.2 «Корректирующие действия»);
- Управление несоответствующей продукцией (разд. 8.3 «Управление несоответствующей продукцией»);
- Внутренний аудит (разд. 8.2.2 «Внутренний аудит»).
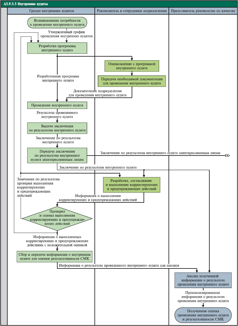
Пример модели типовой процедуры внутреннего аудита, разработанной в нотации Cross-Functional Flow Chart, представлен на схеме 5.

Схема 5. Модель типовой процедуры внутреннего аудита
Процесс внутреннего аудита автор разделяет на пять видов аудита (подпроцессов).
- Аудит документации СМК банка. Проводится аудиторами дистанционно при получении документации в электронном виде и включает проверку состава и содержания нормативных документов и записей. Основные записи и документы СМК, требуемые в стандарте ISO 9001, проверяются полностью; записи, относящиеся к бизнес-процессам, стандарты процессов, должностные инструкции и другие документы — выборочно. На основе записей (отчетов по бизнес-процессам) проводится оценка отклонений показателей качества.
- Выборочный аудит персонала и подразделений (опросы и интервью). Проводится на территории банка и охватывает две категории сотрудников: ответственных за выполнение требований стандарта ISO 9001; представителей руководства и рядовых сотрудников. Выборочно по отдельным сотрудникам проверяется:
- Знание основных документов СМК, обязательных для ознакомления;
- Знание инструкций и регламентов по своему участку деятельности;
- Соответствие требованиям к квалификации;
- Наличие документов на местах (доступа ко всем необходимым электронным документам).
- Выборочный аудит бизнес-процессов. Проводится на территории банка и включает наблюдение и опросы персонала на предмет соответствия регламентов бизнес-процессов их реальному выполнению в банке (актуальности), проверку наличия ресурсов и инфраструктуры для бизнес-процессов и соответствия электронных документов (нормативных документов и записей) их утвержденным печатным версиям.
- Аудит удовлетворенности потребителя. Проводится аудиторами на территории банка и на основе каналов обратной связи с клиентом посредством опросов.
- Аудит качества обслуживания в операционных офисах. Обычно используется методика Mystery Shopper («таинственный покупатель»). В требованиях стандарта ISO 9001 предусматриваются также разработка, документальное оформление и внедрение следующих дополнительных бизнес-процессов и процедур СМК:
- Обратная связь с клиентом/маркетинговые исследования (разд. 7.2 «Процессы, связанные с потребителем»);
- Анализ требований клиентов к продуктам (разд. 7.2 «Процессы, связанные с потребителем»);
- Проектирование/модификация продуктов (разд. 7.3 «Проектирование и разработка»);
- Разработка/модификация процессов производства, стандартов (разд. 7.1 «Планирование процессов жизненного цикла продукции»);
- Реклама и продвижение продукта (разд. 7.2.3 «Взаимодействие с потребителем»);
- Работа с претензиями клиентов (разд. 7.2.3 «Взаимодействие с потребителем»);
- Бюджетирование. В нескольких разделах стандарта ISO 9001 указано, что бизнес-процессы (и соответственно персонал, структурные подразделения) должны быть обеспечены ресурсами. Поэтому важно в рамках процесса «Бюджетирование» правильно определить потребность бизнес-процессов (структурных подразделений) банка в ресурсах и затем ее стабильно удовлетворять;
- Выбор поставщиков и закупки (разд. 7.4 «Закупки»);
- Анализ СМК со стороны руководства (разд. 5.6 «Анализ со стороны руководства»). Для анализа СМК, ее компонентов и показателей могут использоваться различные инструменты (например, причинно-следственная диаграмма (схема 6) и статистические методы.
- Улучшение СМК (разд. 8.1 «Постоянное улучшение»). В рамках данного бизнес-процесса следует реализовать программу с условным названием «Генератор идей», с помощью которой сотрудники банка должны предлагать идеи по улучшению своей деятельности и деятельности банка в целом, устранению «узких мест» в бизнес-процессах, внедрению новых технологий.
- Обучение персонала/управление персоналом (разд. 6.2 «Человеческие ресурсы»);
- Инкассация;
- ИТ-обеспечение и связь, административно-хозяйственное обеспечение. Данные бизнес-процессы требуются для создания и поддержания необходимой инфраструктуры (оборудование, транспорт, связь, помещения) и производственной среды (разд. 6.3 «Инфраструктура», разд. 6.4 «Производственная среда»).

Схема 6. Модель анализа причин неудовлетворенности клиентов банка
Для всех перечисленных процессов и процедур автором разработаны типовые модели и регламенты, большинство из которых включено в типовую СМК банка [1].
Одним из главных элементов СМК банка являются показатели качества бизнес-процессов, которые закрепляются в стандартах/регламентах бизнес-процессов.
Автор выделяет шесть групп показателей качества банковских бизнес-процессов (схема 7):
- Ошибки, дефекты, сбои;
- Время выполнения (ожидания) и своевременность бизнес-процесса/процедуры;
- Объем входа (выхода) бизнес-процесса/процедуры, результативность;
- Соотношения входов (выходов), эффективность;
- Внутренние параметры бизнес-процесса (трудоемкость, стоимость, автоматизированность, фрагментарность и др.);
- Отказы клиентов от продуктов, обслуживания, претензии.
По каждой группе разработаны типовые показатели качества, которые составляют «дерево» показателей (см. схему 7).

Схема 7. «Дерево» типовых показателей качества для бизнес-процессов банка
При разработке показателей качества для конкретного бизнес-процесса банка из данного «дерева» выбираются те показатели, которые наиболее свойственны и критичны для этого бизнес-процесса. Затем изменяются формулировки названий показателей в соответствии со спецификой бизнес-процесса.
Для единого учета показателей качества рекомендуется разработать матрицу «Бизнес-процессы — показатели качества» на основе «дерева» бизнес-процессов и «дерева» показателей.
На практике не всегда просто разработать подходящие показатели для измерения качества бизнес-процессов, поэтому перечень типовых показателей, который включен в типовую СМК банка [1] и содержит более 500 показателей, может оказать значительную помощь в этой работе.
В дополнение к типовой СМК банка [1] также рекомендуется использовать следующие источники информации:
- Нормативные документы банка, относящиеся к бизнес-процессам;
- Интервью экспертов по бизнес-процессам;
- Анализ претензий клиентов к банку и претензий к другим банкам, публикуемых на общедоступных сайтах;
- Исследования консалтинговых компаний;
- Стандарты качества банковской деятельности от Ассоциации российских банков (АРБ).
При разработке показателей качества и результативности для бизнес-процессов следует соблюдать простые правила, благодаря которым показатель будет действительно «работать» на практике, а не являться абстрактным атрибутом бизнес-процесса. Итак, показатель должен быть:
- Существенным (критичным), несущим информационную ценность;
- Простым в измерении и расчете;
- Точным (надежно и адекватно выражать измеряемый бизнес-процесс либо его сторону);
- Объективным (неоспоримым, учитывать интересы всех заинтересованных сторон, не вызывать конфликтов и противоречий);
- Понятным;
- Своевременным (источники данных легкодоступны).
При разработке показателей качества и результативности бизнес-процессов также следует учитывать уровень их рассмотрения: банк в целом, блок (бизнес-направление банка), филиал банка, отделение банка (дополнительный офис).
Таким образом, показатели более верхних уровней агрегируют значения показателей нижестоящих уровней.
Также как и у бизнес-процесса есть «владелец», у показателя должен быть ответственный среди сотрудников банка, который отвечает за его достижение, сбор и контроль значений.
Подчеркнем, что показатели качества должны разрабатываться с позиций всех заинтересованных сторон (клиенты, акционеры и руководство банка, персонал, партнеры и поставщики, регулирующие органы) (см. схему 2, ММК. — 2010. — № 11. — С. 12).
Обратим внимание, что необходимо различать показатели качества бизнес-процессов и показатели качества обслуживания. Показатели качества обслуживания относятся к взаимодействию с клиентом непосредственно в операционном офисе (отделении банка) и закрепляются в нормативном документе «Единые стандарты качества обслуживания». Они уже являются не столько числовыми, сколько дискретно описательными (т. е. баллы и шкалы соответствия: «хорошо», «нормально», «плохо»).
Качеству обслуживания в коммерческом банке будет посвящена одна из следующих статей цикла.
Нормативные документы и бизнес-модели СМК
В соответствии со стандартами ISO 9001, ISO 10013 и собственными требованиями банка, каждый нормативный документ банка должен быть:
- Актуальным;
- Идентифицируемым (иметь уникальный код);
- Четким и структурированным (содержать необходимую и достаточную информацию для использования в работе);
- Легко доступным для сотрудников (наличие на рабочих местах в печатном или электронном виде);
- Иметь ответственного за его актуализацию.
Кроме того, нормативные документы должны управляться в соответствии с обязательной процедурой СМК «Управление документацией» и иметь права доступа (при необходимости).
Перечислим нормативные документы банка, разработка которых требуется либо предусматривается стандартом ISO 9001:
- Цели в области качества (для банка в целом, для подразделений и бизнес-процессов). Отметим, что цели не обязательно должны отражать только требования клиентов (например, минимизация ошибок в бизнес-процессах, быстрое обслуживание и т. п.), а могут и должны отражать требования и других заинтересованных сторон (см. схему 2); • стандарты и регламенты бизнес-процессов;
- Единые стандарты качества обслуживания;
- Должностные/рабочие инструкции, положения о подразделениях. Должны быть согласованы с моделями и регламентами бизнес-процессов, т. е. отражать участие сотрудника в бизнес-процессах/процедурах банка и включать закрепленные за сотрудником показатели качества и результативности. При использовании профессиональных программных продуктов бизнес-моделирования (например, Business Studio) должностные инструкции могут формироваться автоматически при условии, что описаны соответствующие бизнес-процессы и заданы атрибуты должностей (требования к квалификации, права и полномочия и др.);
- Кадровые и технические нормативные документы;
- Положение о продукте (карточка продукта);
- Положение о бизнес-процессах;
- Положение о разработке, согласовании и утверждении нормативных документов;
- Положение о Дне качества;
- план разработки/актуализации СМК.
Для всех перечисленных нормативных документов автором разработаны типовые версии, большинство из которых включено в типовую СМК банка [1].
Информационные технологии и системы
В стандарте ISO 9001 нет специальных требований к данному блоку, однако применение в банке современных информационных технологий и систем позволяет значительно повысить эффективность СМК. Основные информационные технологии и системы банка, задействованные в СМК, представлены в табл. 2.
| Информационные технологии и системы банка |
Описание |
| Автоматизированная банковская система и вспомогательные системы по автоматизации бизнес-процессов |
Выполнение операций всех основных бизнес-процессов банка, учет финансовых и других показателей, подготовка отчетности |
| Программный продукт бизнес-моделирования |
Автоматизированное описание и регламентация бизнес-процессов, разработка и актуализация различных бизнес-моделей (организационная структура, документооборот, цели и показатели и др.), выполнение процедур СМК (внутренние аудиты, контроль показателей, информирование сотрудников и др.). Рекомендуется использовать программный продукт «Business Studio» |
| CRM-система (Customer Relationship Management) — управление взаимоотношениями/взаимодействием с клиентами) |
Учет и анализ информации о клиентах и продуктах, требований клиентов, продаж продуктов, результатов маркетинговых исследований, опросов и др. |
| Система электронного документооборота> |
Выполнение всех требований стандарта ISO 9001 по идентификации, учету, хранению, распространению, актуализации и архивации нормативных документов и записей |
| Каналы самообслуживания |
ATM (банкоматы, технические устройства), системы дистанционного банковского обслуживания («Интернет-банк»), телефонные центры (Call-центры) и др. Качеству работы этих каналов и систем также следует уделять значительное внимание |
| Система мотивации персонала |
Обеспечение материального и нематериального стимулирования персонала, установление зависимости оплаты труда персонала от показателей качества и результативности |
| Система обучения персонала |
Дистанционное обучение и аттестация персонала, учет и реализация электронных учебных курсов, автоматизированная подготовка распоряжений и отчетности по обучению персонала. Во многих банках действует специальное подразделение — корпоративный университет, в рамках которого создается данная система |
Таблица 2. Основные информационные технологии и системы банка, задействованные в СМК
Записи
Записи — это документы, отражающие результаты или содержащие свидетельства осуществленной деятельности [3].
Другими словами, записи — это различные акты, планы-отчеты, протоколы, приказы, распоряжения, листы согласования и другие формы документов, которые формируются и циркулируют в бизнес-процессах, а затем передаются на хранение.
Важно понимать отличие нормативных документов и записей в СМК. В нормативных документах закрепляются требования стандарта ISO 9001 и требования банка к СМК, записи подтверждают выполнение этих требований в течение времени (в процессе функционирования СМК).
Нормативные документы, как правило, утверждаются на длительный срок, а затем обновляются в виде новых редакций. Записи же создаются ежедневно на основе утвержденных форм (шаблонов).
Некоторые специалисты относят к записям все обычные (текущие) формы документов, которые циркулируют в бизнес-процессах либо являются их выходами (например, заявления, справки, договоры, анкеты и т. п.). Однако автор предпочитает разделять два этих вида документов: записи и обычные (текущие) формы документов бизнес-процессов.
В соответствии со стандартами ISO 9001, ISO 10013 [5] и собственными требованиями банка к записям предъявляются такие же требования, как и к нормативным документам. Записи должны управляться в соответствии с обязательной процедурой СМК «Управление записями».
Перечислим обязательные записи, которые требуются и предусматриваются соответствующими разделами стандарта ISO 9001.
Разд. 5. «Ответственность руководства»:
- Запись об анализе СМК со стороны руководства банка.
Разд. 6. «Менеджмент ресурсов»:
- План обучения персонала банка;
- Аттестационные листы;
- Журнал ознакомления персонала с нормативными документами (инструктажа);
- Анкета по оценке удовлетворенности персонала банка;
- Отчет по оценке удовлетворенности персонала банка.
Разд. 7. «Процессы жизненного цикла продукции»:
- Стратегический план по бизнес-процессу банка;
- Анкета для сбора показателей бизнес-процесса банка;
- Запись о показателях продукта (план-факт);
- Запись о показателях качества обслуживания в банке (план-факт);
- Стратегия управления бизнес-процессами банка;
- Запись (отчет) по выявлению требований к продукции банка;
- Запись о результатах анализа требований к продукции банка;
- Отчет о проведении и результатах маркетинговых кампаний;
- Анкета по оценке удовлетворенности клиентов банка;
- Отчет по оценке удовлетворенности клиентов банка;
- Запись (форма) по обратной связи для клиентов банка;
- Запись о входных данных для проектирования и разработки (бизнес-предложение на разработку банковского продукта/услуги);
- Запись о результатах анализа проекта и разработки (протокол по рассмотрению и анализу бизнес-предложения на разработку банковского продукта/услуги);
- Запись о результатах верификации проекта и разработки (протокол разработки и согласования банковского продукта/услуги);
- Запись о результатах валидации проекта и разработки (протокол тестирования, пилотной эксплуатации банковского продукта/услуги);
- Заявка на изменение;
- Отчет по результатам анализа изменений;
- Запись о результатах оценки и отбора поставщиков.
Разд. 8. «Измерение, анализ и улучшение»:
- Программа внутренних аудитов СМК банка на год, реестр аудитов;
- План внутреннего аудита СМК банка;
- Чек-лист (вопросник) для внутреннего аудита СМК банка;
- Отчет по результатам внутреннего аудита СМК банка;
- Сообщение (акт) о несоответствии;
- Отчет о функционировании и результативности СМК банка (сводный);
- Отчет по аудиту и измерению бизнес-процессов банка;
- Форма претензии для клиентов;
- Журнал регистрации и рассмотрения претензий клиентов;
- Отчет по анализу претензий клиентов;
- Запись по несоответствующей продукции и предпринятых действиях;
- Реестр (журнал) записей по несоответствующей продукции;
- Заявка на улучшение СМК банка;
- Реестр (журнал) заявок на улучшение СМК банка;
- План разработки, актуализации и улучшения СМК банка;
- План-отчет о корректирующих действиях;
- Реестр (журнал) отчетов о корректирующих действиях;
- План-отчет о предупреждающих действиях;
- Реестр (журнал) отчетов о предупреждающих действиях;
Для всех перечисленных видов записей автором разработаны типовые формы, большинство из которых включено в типовую СМК банка [1].
Структурные подразделения и персонал
В банке должна быть разработана и поддерживаться в актуальном состоянии модель организационной структуры.
Для всех структурных звеньев должны быть разработаны Положения о подразделениях, должностные инструкции. Эти документы должны быть согласованы с регламентами бизнес-процессов и другими компонентами СМК, т. е., например, включать актуальную информацию о функциях сотрудника в бизнес-процессах, назначенных сотруднику показателях и др.
Все документы, используемые сотрудником в работе, должны быть доступны (находиться на рабочем месте либо в электронном виде с постоянным открытым доступом). Для сотрудников должны быть прописаны требования к их квалификации.
Перечислим структурные подразделения банка, которые наиболее задействованы в СМК:
- Служба качества;
- Подразделение бизнес-процессов и методологии;
- Подразделение банковских технологий и ИТ;
- Подразделение маркетинга;
- Подразделение разработки и развития продуктов;
- Бизнес-подразделения (продажи, работа с клиентами);
- Служба внутреннего контроля;
- Служба персонала;
- Подразделение риск-менеджмента;
- Служба делопроизводства;
- Планово-аналитический отдел;
- Административно-хозяйственная служба;
- Руководство банка, в составе: правление банка, руководители структурных подразделений, владельцы бизнес-процессов;
- Комитет по качеству;
- Комитет по бизнес-процессам;
- Рабочие группы по бизнес-процессам.
Поскольку служба качества является главным подразделением в СМК банка, остановимся на ней более подробно.
Во главе службы качества стоит директор по качеству, который должен подчиняться напрямую руководителю блока или заместителю председателя правления (в зависимости от размера банка).
В стандарте ISO 9001:2008 содержится отдельное требование разд. 5.5.2 «Представитель руководства», согласно которому
«высшее руководство должно назначить представителя из состава руководства организации, который независимо от других обязанностей должен нести ответственность и иметь полномочия, распространяющиеся на:
- Обеспечение разработки, внедрения и поддержания в рабочем состоянии процессов, требуемых системой менеджмента качества;
- Представление отчетов высшему руководству о функционировании системы менеджмента качества и необходимости ее улучшения;
- Содействие распространению понимания требований потребителей по всей организации».
В состав службы качества в банках обычно входят два отдела: отдел системы менеджмента качества (методологи, внутренние аудиторы) и отдел по работе с претензиями.
Если в банке нет самостоятельного подразделения по описанию бизнес-процессов, то сюда добавляется третья структурная единица — отдел управления бизнес-процессами.
Для службы качества и ее сотрудников есть типовые положения и должностные инструкции, которые описывают функционал, требования, права и полномочия, цели и показатели. Все они входят в состав типовой СМК банка [1].
Рассмотрим фрагмент Положения о службе качества банка.
Цели службы качества:
- Обеспечение и повышение качества и эффективности деятельности банка в пределах своей компетенции;
- Реализация Политики и целей в области качества банка в пределах своей компетенции;
- Поддержание высокого имиджа банка в области качества.
Функции службы качества:
- Разработка годового плана разработки, внедрения, поддержания, анализа и совершенствования системы СМК банка, а также текущих планов работ в области качества;
- Координация и выполнение деятельности по разработке, внедрению, поддержанию, анализу и совершенствованию СМК банка. Координация взаимодействия всех структурных подразделений банках в области обеспечения качества и СМК;
- Нормативно-методическое обеспечение СМК;
- Выполнение обязательных процедур СМК в роли участника/ответственного;
- Оперативный контроль качества бизнес-процессов и обслуживания в банке;
- Работа с претензиями клиентов;
- Разработка учебных программ в области качества для сотрудников банка;
- Проведение обучения, повышения квалификации и аттестации сотрудников банка по СМК;
- Консультирование сотрудников банка по вопросам функционирования СМК;
- Участие в проектах банка, которые затрагивают СМК;
- Подготовка отчетов и ведение записей по СМК, установленных соответствующими процедурами;
- Сбор информации и проведение исследований по деятельности в области СМК в банковской отрасли РФ. Сбор и внедрение успешных решений в области СМК (бенчмаркинг);
- Представление банка на конференциях и других мероприятиях в области качества в банковской отрасли.
Права службы качества:
- Предлагать инициативы, проекты и мероприятия по СМК на рассмотрение комитета по качеству;
- Анализировать, разрабатывать и актуализировать все виды документации по СМК;
- Запрашивать и получать у руководителей структурных подразделений банка информацию и документацию, необходимую для решения задач в области СМК;
- Создавать рабочие группы из числа сотрудников структурных подразделений банка для решения задач в области СМК;
- Привлекать к работе по СМК сотрудников структурных подразделений банка при согласовании с их руководителями;
- Вести переписку и взаимодействие со сторонними организациями (в том числе сертифицирующими органами, консалтинговыми и тренинговыми компаниями);
- Участвовать в проектах банка, которые затрагивают СМК.
Для оценки функционирования службы качества в банке автором разработана следующая счетная карта (перечень показателей) (табл. 3).
| Перспективы (группы показателей) |
Ключевые показатели службы качества банка — KPI |
| Финансы |
Соотношение прибыль/затраты на некачественные продукты/услуги |
| Выплаты штрафных санкций/гарантий по качеству |
| Клиенты и маркетинг |
Доля продуктов/услуг, реализованных с нарушениями требований к качеству |
| Число претензий клиентов |
| Доля рассмотренных претензий и выполненных корректирующих действий |
| Удовлетворенность клиентов качеством продуктов/услуг |
| Бизнес-процессы |
Среднее время оформления изменений в регламентах |
| Среднее время обработки и решения претензий |
| Доля бизнес-процессов и продуктов/услуг, имеющих стандарты, показатели и требования к качеству |
| Число проведенных внутренних аудитов |
| Число несоответствий в СМК, выявленных при внутреннем аудите |
| Число несоответствий в СМК, выявленных внешним сертифицирующим органом |
| Персонал и ресурсы |
Доля сотрудников службы качества, соответствующих требованиям |
| Индекс удовлетворенности сотрудников службы качества |
| Доля подразделений банка, обученных и применяющих в работе инструменты качества |
| Удовлетворенность подразделений банка качеством нормативных документов в области СМК и бизнес-процессов |
Таблица 3. Счетная карта службы качества
Помимо структурных подразделений, которые входят в организационную структуру банка, для эффективного функционирования СМК необходимы еще постоянно действующие органы управления: комитет по качеству, рабочие группы по качеству бизнес-процессов.
Примерный состав комитета по качеству:
- Заместитель председателя правления, курирующий данную деятельность/руководитель блока;
- Начальник службы качества;
- Начальник службы внутреннего контроля;
- «Владельцы» основных бизнес-процессов;
- Руководители клиентских подразделений (продажи);
- Руководители подразделений по разработке продуктов и маркетингу;
- Руководители подразделений по методологии и бизнес-процессам;
- Руководители подразделений ИТ и банковских технологий.
Задачи комитета по качеству:
- Управление проектом по построению СМК в целом и PR-проекта внутри банка;
- Организация и обеспечение эффективной деятельности рабочих групп по качеству (по бизнес-процессам);
- Вовлечение в проект необходимых сотрудников банка (экспертов);
- Разработка и утверждение общей документации по проекту (план проекта, методика, приказы, формы документов и т. п.);
- Выполнение задач в рамках проекта совместно с рабочими группами;
- Организация обучения по СМК рабочих групп и сотрудников банка.
По каждому основному бизнес-процессу банка рекомендуется создавать рабочие группы по качеству в следующем примерном составе:
- Ключевые исполнители и ответственные по бизнес-процессу: фронт-офис (продажи) и бэк-офис;
- Ключевые сотрудники подразделений, ответственных за разработку продукта, относящегося к бизнес-процессу;
- Ключевые сотрудники подразделений по методологии и бизнес-процессам;
- Ключевые сотрудники подразделений ИТ и банковских технологий.
Задачи групп по качеству:
- Выявление проблем и слабых сторон в бизнес-процессе;
- Разработка предложений и мероприятий по улучшению бизнес-процесса;
- Назначение ответственных за проведение мероприятий, проведение мероприятий;
- Разработка показателей и требований, которые существенны для бизнес-процесса и должны отслеживаться;
- Разработка механизмов регулярного учета (сбора значений) показателей;
- Сбор и анализ статистики по показателям;
- Внесение изменений в регламенты и стандарт бизнес-процесса.
Заключение
Задача построения СМК в коммерческом банке является довольно сложной и трудоемкой. Однако когда мы знаем четкую и понятную архитектуру СМК, то данная задача разбивается на более мелкие и простые — разработка каждого компонента СМК. А если рассмотреть разработку отдельного компонента, то это уже совершенно понятная последовательность действий в соответствии с выбранной методикой (например, описание бизнес-процессов).
Типовая СМК банка и ее архитектура, подробно рассмотренная в настоящей работе, должна оказать значительную поддержку для банков и соответствующих проектов.
Список использованной литературы
[1] Типовая система менеджмента качества коммерческого банка (в составе Комплексной типовой бизнес-модели коммерческого банка)
[2] Исаев Р. А. Бизнес-инжиниринг и управление в коммерческом банке. — М.: ГОЛОС-ПРЕСС, 2009. — 318 с.
[3] ISO 9000:2005. Системы менеджмента качества. Основные положения и словарь
[4] ISO 9001:2008. Системы менеджмента качества. Требования
[5] ISO 10013:2001. Рекомендации по документированию систем менеджмента качества
Опубликовано по материалам:
Журнал Методы менеджмента качества № 11–12, 2010
Декабрь 2010 г.
Рекомендуемые материалы по тематике