Объектная модель представлена тремя разделами: Самостоятельные объекты (классы), перечисления и строки списков.
Самостоятельные объекты - раздел, в котором представлены описания классов, хранимых в базе данных.
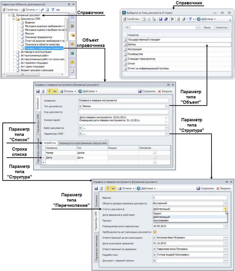
Объект класса может являться значением объектного параметра другого объекта. Например, параметр "Тип документа" в классе "Бумажный документ" является объектным параметром, значением которого является один из класса "Тип документа".
Перечисления - раздел, в котором представлены описания справочников, используемых в параметрах в виде выпадающих списков. Перечисление ограничивает число возможных вариантов, оно не может изменяться. Например, в справочнике "Оргединицы" значение параметра "Тип" является перечислением: Подразделение, Должность, Внешние оргединицы, Роль, Папка.
Строки списков - это справочники для хранения экземпляров (строк) параметров типа "Список". Список используется для реализации отношения "один-ко-многим". Список представляет собой набор объектов одного и того же класса (класса строк списка). Например, в классе "Единица деятельности" используется параметр-список "Нормативно-справочные документы". Строки этого списка хранятся в классе строк списков "БизнесМодель.СписокНСДПроцессов", каждая строка связана с конкретной единицей деятельности отношением "один-ко-многим".
Также строки списков используются для хранения параметров типа "Структура". В этом случае реализуется отношение "один-к-одному". Элемент структуры содержит свой набор параметров. Например, все "Функциональные объекты" имеют параметр-структуру "Параметры имитации". Элементы структуры хранятся в виде строк класса элементов списков "БизнесМодель.СтоимостьОбъектовДеятельности", каждая строка связана с конкретным функциональным объектом отношением "один-к-одному".
Схема того, как в интерфейсе Business Studio представлены справочники, их параметры и объекты справочников, приведена на Рисунке 1.
